nanoCAD Platform Help

Template library

CAD drafting Template library 0Main menu: Construction - Communications >CAD software Template library 1Template library.

CAD drawing Template library 2Toolbar: Communications >CAD drafting Template library 3Template library.

CAD software Template library 4Command line: SPEQUIPMENTLIBRARY.

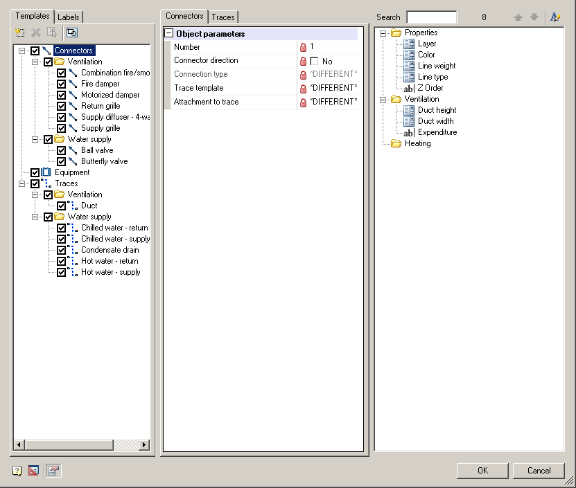
Form template library is required to work with templates of engineering networks (add, edit, delete) and consists of three parts: a panel of wood patterns, the list of designated parameters, the panel attributes.

CAD drawing Template library 5

Tree patterns

Tab templates

Tree patterns is divided into 3 main sections: ports, traces and equipment. In each section of the corresponding templates are added.

Switch notes whether the pattern present when editing the parameter list. When the level of several patterns of one type, the parameters will change them together.

Each type of template tab gets its parameter list.

Important!

When you activate the equipment, its ports automatically added to the list of options on the "Connectors".

Replacing graphic

When you select a particular pattern, its schedule will be displayed in the "Preview panel" below.

Displaying the setting knob CAD drafting Template library 6"Preview panel".

CAD software Template library 7

To change the schedule template should:

1. Activate pattern

2. Press button CAD drawing Template library 8"Select graphics"

3. Specify the new graphics and confirm (press Enter)

4. Specify the insertion point and confirm (press Enter)

Adding template

The CAD drafting Template library 9"New template" adds a new template is selected in the tree section.

When you run the command, the creation of a form of the element, which you must specify the location to save the template in the database elements, name, note and confirm.

CAD software Template library 10

The new template is added to the appropriate section.

Important!

For the "Equipment" and "Port" do not forget to specify the schedule. If the schedule is not specified, will use the default schedule.

Note:

To add a template is better to use separate rooms creating Equipment, Trace and Port

Delete template

The CAD drawing Template library 11"Erase template" deletes the selected object in the tree. Section can not be deleted.

Save as template

The "Save as template" is active when editing objects Equipment and port, and allows you to save the object as a template.

Tab Labels

In the tab "Labels", you specify which tags will be added to the objects in the inset to the drawing.

The number of labels can be more than one for each type of template.

Note:

Library displays the label of the folder "Library" specified in the settings.

CAD drafting Template library 12

Parameter List

The parameter list contains the settings of the selected template(s) and allows them to edit.

The parameter list is divided tabs: Connectors, Traces, Equipments. Each tab displays the parameters of ports, traces, equipments, respectively. Options ports belonging to the equipment are displayed on the "Connectors". All three tabs are similar.

CAD software Template library 13

Adding an attribute

Adding a new optional parameter is from the Control attributes for this:

1. Select attribute

2. Not omitting the left button to move the key attribute in the parameter list.

If the list of parameters are specified attributes for all templates defined species, and a new attribute will be added for all.

Re-attribute can not be added.

Edit attribute

The parameter list is divided into two parts: the left-name right - the input field.

Entry fields with a gray background can not be edited.

Remove attribute

emoval of property carried out by pressing the CAD drawing Template library 14"Erase attribute" from the context menu of the selected attribute.

If the property can not be removed, the button will be disabled.

Panel attributes

Panel attribute contains additional parameters that may be added to the list of parameters by gripping and handling.

The panel is a two-level tree. The first level of the section, the second - the attribute.

If the panel does not need attributes, you can turn to the CAD drafting Template library 15"attributes panel" (in the lower left corner of the form).

Adding properties

To add a parameter to the list of parameters necessary to:

1. Select an attribute

2. Do not omitting left button to transfer the key attribute in the parameter list.

If the list of parameters are specified attributes for all templates defined species, and a new attribute will be added for all.

Re-attribute can not be added.

Options properties

Attributes are divided into 3 types: CAD software Template library 16Dropdown list, CAD drawing Template library 17checkbox and CAD drafting Template library 18editbox.

Finds

If you want to find a particular attribute, for this is the search.

CAD software Template library 19

Search is provided with a field for entering text search, as well as buttons to navigate through the attributes found

Found attributes are marked in yellow.

CAD drawing Template library 20

Create attribute

Creating an attribute is carried out from the editor library attributes. ButtonCAD drafting Template library 21in the upper right corner.